Input to access control decisions are based on information about the subject, information about the resource, environmental/contextual information, and more, that are often expressed as attributes/claims. But how do you determine what those attributes/claims should be, especially as it relates to information about the subject?

The typical way that I have seen folks handle this is based on a bottom up approach that gets a whole bunch of folks who manage and maintain directory services, lock them in a room and throw away the key until they can come to some type of agreement on a common set of attributes everyone can live with based on their knowledge of relying party applications. This often is not …ah… optimal.
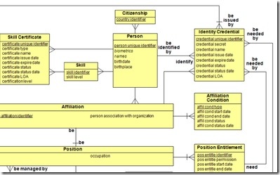
![ABAC Data Model][8] The other approach is to start at the organizational policy level and identify a concrete set of attributes that can fully support the enterprise’s policies. My team was tasked with looking at the latter approach on behalf of the DHS Science and Technology Directorate. The driving force behind it was coming up with a conceptual model that remains relevant not just within an Enterprise but also across them i.e. in a Federation.

Couple of my team members, Tom Smith and Maria Vachino, led the effort which resulted in a formal peer-reviewed paper that they presented at the 2010 IEEE International Conference on Homeland Security [PPTX] last month. The actual paper is titled “Modeling the Federal User Identity, Credential, and Access Management (ICAM) decision space to facilitate secure information sharing” and can be found on IEEExplore.

" /> Input to access control decisions are based on information about the subject, information about the resource, environmental/contextual information, and more, that are often expressed as attributes/claims. But how do you determine what those attributes/claims should be, especially as it relates to information about the subject?

The typical way that I have seen folks handle this is based on a bottom up approach that gets a whole bunch of folks who manage and maintain directory services, lock them in a room and throw away the key until they can come to some type of agreement on a common set of attributes everyone can live with based on their knowledge of relying party applications. This often is not …ah… optimal.
![ABAC Data Model][8] The other approach is to start at the organizational policy level and identify a concrete set of attributes that can fully support the enterprise’s policies. My team was tasked with looking at the latter approach on behalf of the DHS Science and Technology Directorate. The driving force behind it was coming up with a conceptual model that remains relevant not just within an Enterprise but also across them i.e. in a Federation.

Couple of my team members, Tom Smith and Maria Vachino, led the effort which resulted in a formal peer-reviewed paper that they presented at the 2010 IEEE International Conference on Homeland Security [PPTX] last month. The actual paper is titled “Modeling the Federal User Identity, Credential, and Access Management (ICAM) decision space to facilitate secure information sharing” and can be found on IEEExplore.

" /> Input to access control decisions are based on information about the subject, information about the resource, environmental/contextual information, and more, that are often expressed as attributes/claims. But how do you determine what those attributes/claims should be, especially as it relates to information about the subject?

The typical way that I have seen folks handle this is based on a bottom up approach that gets a whole bunch of folks who manage and maintain directory services, lock them in a room and throw away the key until they can come to some type of agreement on a common set of attributes everyone can live with based on their knowledge of relying party applications. This often is not …ah… optimal.
![ABAC Data Model][8] The other approach is to start at the organizational policy level and identify a concrete set of attributes that can fully support the enterprise’s policies. My team was tasked with looking at the latter approach on behalf of the DHS Science and Technology Directorate. The driving force behind it was coming up with a conceptual model that remains relevant not just within an Enterprise but also across them i.e. in a Federation.

Couple of my team members, Tom Smith and Maria Vachino, led the effort which resulted in a formal peer-reviewed paper that they presented at the 2010 IEEE International Conference on Homeland Security [PPTX] last month. The actual paper is titled “Modeling the Federal User Identity, Credential, and Access Management (ICAM) decision space to facilitate secure information sharing” and can be found on IEEExplore.

" />
Anil John
 
 

Want ABAC? Across Organizations? Start with Policy!

 Share  Print  Email

Input to access control decisions are based on information about the subject, information about the resource, environmental/contextual information, and more, that are often expressed as attributes/claims. But how do you determine what those attributes/claims should be, especially as it relates to information about the subject?

The typical way that I have seen folks handle this is based on a bottom up approach that gets a whole bunch of folks who manage and maintain directory services, lock them in a room and throw away the key until they can come to some type of agreement on a common set of attributes everyone can live with based on their knowledge of relying party applications. This often is not …ah… optimal.
![ABAC Data Model][8] The other approach is to start at the organizational policy level and identify a concrete set of attributes that can fully support the enterprise’s policies. My team was tasked with looking at the latter approach on behalf of the DHS Science and Technology Directorate. The driving force behind it was coming up with a conceptual model that remains relevant not just within an Enterprise but also across them i.e. in a Federation.

Couple of my team members, Tom Smith and Maria Vachino, led the effort which resulted in a formal peer-reviewed paper that they presented at the 2010 IEEE International Conference on Homeland Security [PPTX] last month. The actual paper is titled “Modeling the Federal User Identity, Credential, and Access Management (ICAM) decision space to facilitate secure information sharing” and can be found on IEEExplore.

Abstract:

Providing the right information to the right person at the right time is critical, especially for emergency response and law enforcement operations. Accomplishing this across sovereign organizations while keeping resources secure is a formidable task. What is needed is an access control solution that can break down information silos by securely enabling information sharing with non-provisioned users in a dynamic environment.

Multiple government agencies, including the Department of Homeland Security (DHS) Science and Technology Directorate (S&T) are currently developing Attribute-Based Access Control (ABAC) solutions to do just that. ABAC supports cross-organizational information sharing by facilitating policy-based resource access control.

The critical components of an ABAC solution are the governing organizational policies, attribute syntax and semantics, and authoritative sources. The policies define the business objectives and the authoritative sources provide critical attribute attestation, but syntactic and semantic agreement between the information exchange endpoints is the linchpin of attribute sharing. The Organization for the Advancement of Structured Information Standards (OASIS) Security Assertion Markup Language (SAML) standard provides federation partners with a viable attribute sharing syntax, but establishing semantic agreement is an impediment to ABAC efforts. This critical issue can be successfully addressed with conceptual modeling. S&T is sponsoring the following research and development effort to provide a concept model of the User Identity, Credential, and Access Management decision space for secure information sharing.

The paper itself describes the conceptual model, but we have taken the work from the conceptual stage to the development of a logical model, which was then physically implemented using a Virtual Directory which acts as the backend for an Enterprise’s Authoritative Attribute Service.



This blog post first appeared on Anil John | Blog (https://blog.aniljohn.com). The opinions expressed here are my own and do not represent my employer’s view in any way.

Topic(s):
By on |

Continue The Conversation ...

I would love to know your thoughts on this blog post.
Meet me over on Mastodon to join the conversation!

I am a public interest technologist. I help organizations and leaders make digital services secure and trustworthy.
Learn more »